| Автор |
Сообщение |
jov2000 ®
Стаж: 13 лет 3 мес.
Сообщений: 1266
Ratio: 689.876
Раздал: 218.7 TB
Поблагодарили: 55707
100%
|
Throne (ex. NekoRay / NekoBox) 1.0.8 portable [Multi/Ru]
Версия программы: 1.0.8 Официальный сайт: ссылка, GitHubЯзык интерфейса: Русский, Английский и другие Лечение: не требуется Системные требования: Windows 7+, x64 Описание:Throne – это мощное и удобное ПО для работы с современными VPN-протоколами. Throne – это программное обеспечение, которое поддерживает работу с несколькими сетевыми протоколами и помогает пользователям обойти блокировки и улучшить безопасность и конфиденциальность при работе в интернете. Поддержка множества протоколов: ПО Throne поддерживает несколько ключевых протоколов, которые часто используются для обхода цензуры и обеспечения приватности. В список поддерживаемых протоколов входят:
VMess: проприетарный протокол от V2Ray, предназначенный для работы в условиях ограниченного интернета.
VLESS: улучшенная версия VMess с более высокой производительностью и меньшей задержкой.
Shadowsocks: популярный прокси-протокол с открытым исходным кодом, который используется для обхода блокировок в интернете и улучшения конфиденциальности.
Trojan: протокол, разработанный для шифрования трафика через TLS, чтобы замаскировать трафик под обычный HTTPS, что делает его трудным для обнаружения.
Socks5: протокол, обеспечивающий проксирование трафика на уровне сокетов. Часто используется для работы с любыми приложениями, требующими прокси.
Простота в использовании: интерфейс программы интуитивно понятен даже для неопытных пользователей. Он предлагает легкое управление серверами, возможность настройки подключения и простое переключение между различными протоколами.
Кроссплатформенность: Throne доступен на различных операционных системах, включая Windows, Linux, MacOS что делает его универсальным решением для пользователей с разными платформами.
Обновления и поддержка: команда разработчиков активно поддерживает и обновляет программное обеспечение, добавляя новые функции и исправляя ошибки.
Безопасность и шифрование: Одним из ключевых аспектов Throne является внимание к безопасности пользователей. Шифрование трафика и поддержка современных протоколов делают его надежным выбором для тех, кто хочет защитить свои данные.
Гибкость настройки: В зависимости от потребностей пользователя, Throne позволяет настроить параметры подключения, такие как выбор маршрутизации, выбор шифрования и компрессии данных. Портативная версия программы предоставлена разработчиком и не требует инсталляции на компьютер. - SOCKS
- HTTP(S)
- Shadowsocks
- Trojan
- VMess
- VLESS
- TUIC
- Hysteria
- Hysteria2
- AnyTLS
- Wireguard
- SSH
- Custom Outbound
- Custom Config
- Chaining outbounds
- Extra Core
Для непосредственного добавления в программу: | Код: выделить все https://raw.githubusercontent.com/barry-far/V2ray-config/main/All_Configs_base64_Sub.txt |
| Код: выделить все https://raw.githubusercontent.com/Epodonios/v2ray-configs/main/All_Configs_base64_Sub.txt | - Качаем прогу
- Запускаем
- Добавляем подписки (если нет своих серверов и нужны бесплатные) (в раздаче уже добавлены)
- Обновляем подписки
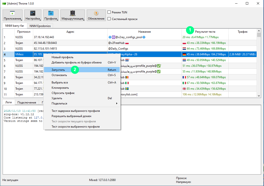
- Запускаем тестирование всех серверов (каждую подписку/группу тестируем отдельно)
- Выбираем сервер у которого пинг поменьше, а скорость повыше, либо по нужной локации
- Жмакаем установить как активный сервер (либо просто Enter на выбранном сервере)
- Далее либо врубаем режим TUN,
либо установить системный прокси, либо в нужной нам приложухе прописываем прокси localhost:2080
- Вот и всё
Скриншоты:
|
| [NNMClub.to]_Throne 1.0.8 portable.torrent |
Торрент: |
Зарегистрирован |
Скачать
 |
| Зарегистрирован: |
13 Ноя 2025 12:09:24 |
| Размер: |
110 MB () |
| Рейтинг: |
4.8 (Голосов: 77)
|
| Поблагодарили: |
260 |
| Проверка: |
Оформление проверено модератором 13 Ноя 2025 12:13:41 |
|
Как cкачать · Как раздать · Правильно оформить · Поднять ратио!
|
|
|
|
 |
kudjablik
Стаж: 9 лет 9 мес.
Сообщений: 58
Ratio: 10.183
50.69%
|
По моему как-то заморочно, не? |
|
|
 |
jov2000 ®
Стаж: 13 лет 3 мес.
Сообщений: 1266
Ratio: 689.876
Раздал: 218.7 TB
Поблагодарили: 55707
100%
|
kudjablik писал(а):  | По моему как-то заморочно, не? |
Что именно? |
|
|
 |
THUN
Стаж: 17 лет 10 мес.
Сообщений: 16
Ratio: 108.723
Поблагодарили: 123
100%
|
|
 |
jov2000 ®
Стаж: 13 лет 3 мес.
Сообщений: 1266
Ratio: 689.876
Раздал: 218.7 TB
Поблагодарили: 55707
100%
|
THUN писал(а):  | крашится при проверке |
Ошибки какие-либо выдаёт? Какую подписку проверяете, если другую проверять тоже? ОС какая? ОЗУ сколько? |
|
|
 |
Balusmile29
Стаж: 14 лет 7 мес.
Сообщений: 122
Ratio: 126
100%
Откуда: Оттуда, где молод.
|
Как то бесплатные сервера смущают. Безопаснее свой подоткнуть. |
_________________ R9-5900Х,RTX 5070 OC, 64Gb ОЗУ
|
|
 |
nick5578
Стаж: 15 лет 5 мес.
Сообщений: 171
Ratio: 4.656
25.07%
|
ютуб работает, а nnmclub что-то не хочет, может подскажете настройки? |
|
|
 |
jov2000 ®
Стаж: 13 лет 3 мес.
Сообщений: 1266
Ratio: 689.876
Раздал: 218.7 TB
Поблагодарили: 55707
100%
|
Balusmile29 писал(а):  | Как то бесплатные сервера смущают. |
И да, и нет. По идее большинству прога нужна для обхода блокировок со стороны властей страны их местонахождения и блокировок со стороны властей местонахождения сервера/сервиса. А обмен данными между локальным компом и удалённым всё равно зашифрован TLS. Т.е. на стороне сервера VPN/proxy (и прочих mitm) его расшифровать в адекватное время невозможно/сложно. Balusmile29 писал(а):  | Безопаснее свой подоткнуть. |
Гипотетически да. Но тоже не всегда, смотря для чего использовать. Например, если это ваш личный, и кроме вас его никто не использует, то можно легко сопоставить, что все сессии с него, это ваши. А публичные - поди разбери сколько народа на нем сидит, и где чья сессия. Добавлено спустя 3 минуты 40 секунд: nick5578 писал(а):  | ютуб работает, а nnmclub что-то не хочет, может подскажете настройки? |
Проверьте неработу NNM в режиме инкогнито / другом браузере. Я на данный момент сижу на заблокированном NNM используя сабж, настройки дефолтные. |
|
|
 |
nick5578
Стаж: 15 лет 5 мес.
Сообщений: 171
Ratio: 4.656
25.07%
|
jov2000 спасибо, в режиме инкогнито заработал! |
|
|
 |
jov2000 ®
Стаж: 13 лет 3 мес.
Сообщений: 1266
Ratio: 689.876
Раздал: 218.7 TB
Поблагодарили: 55707
100%
|
nick5578 писал(а):  | jov2000 спасибо, в режиме инкогнито заработал! |
Браузер закешировал что-то. Кеш и кукисы почистите, и в обычном режиме заработает. |
|
|
 |
nick5578
Стаж: 15 лет 5 мес.
Сообщений: 171
Ratio: 4.656
25.07%
|
jov2000 на хроме работает в обычном режиме, а вот на Edge после чистки только в режиме инкогнито, ну да ладно буду разбираться. |
|
|
 |
Noal
Стаж: 17 лет 9 мес.
Сообщений: 624
Ratio: 2.473
0.63%
Откуда: г. Ливны
|
что значит ex. NekoRay / NekoBox NekoBox это прога для компа. тут согласен. заменили. а вот NekoRay, это прога для андроида и она не менялась и работает до сих пор Добавлено спустя 1 минуту 21 секунду: Balusmile29 писал(а):  | Как то бесплатные сервера смущают. Безопаснее свой подоткнуть. |
удали и добавь свои. проблемы в чем? |
|
|
 |
sailorxakep
Стаж: 13 лет 2 мес.
Сообщений: 802
Ratio: 40.28
Раздал: 9.491 TB
Поблагодарили: 514
100%
Откуда: с корабля Куда: на бал
|
Если что, то в разделе "Маршрутизация" есть преднастроенные профили, которые можно загрузить. Это полезно, чтобы в режиме TUN не весь трафик отсылать на прокси, а выборочно. Именно так рекомендуют делать, чтобы не привлекать внимания своего провайдера.
Например, можно использовать списки "Антизапрета", либо использовать профиль, когда весь трафик на российские сервера будет идти напрямую, а на зарубежные через прокси и т.д. |
_________________
|
|
 |
Almavir
Стаж: 16 лет 3 мес.
Сообщений: 91
Ratio: 20.4
22.45%
|
Noal писал(а):  | что значит ex. NekoRay / NekoBox
а вот NekoRay, это прога для андроида
| Точно? |
_________________ Вы нас ненавидите? Спасибо, мы стараемся...
|
|
 |
jov2000 ®
Стаж: 13 лет 3 мес.
Сообщений: 1266
Ratio: 689.876
Раздал: 218.7 TB
Поблагодарили: 55707
100%
|
Noal писал(а):  | что значит ex. NekoRay / NekoBox NekoBox это прога для компа. тут согласен. заменили. а вот NekoRay, это прога для андроида и она не менялась и работает до сих пор |
Добрый день! Мне кажется немного наоборот: Neko Ray - комп, Neko Box - мобил. Ну у разраба (возможно их несколько) были проблемы с именованием, фигурировало то одно, то другое; возможно сначала появилась версия только под один вид устройств, а потом под другой выпустили под тем же именем, потом решили разделять. Сейчас: https://matsuridayo.github.io/ (и https://getnekobox.com/en/) - Neko Box и это под андроид https://matsuridayo.github.io/n-configuration/ (и https://en.nekoray.org/) - Neko Ray и это под Вин https://throneproj.github.io/ - Throne и это под Вин, замена Neko RayНо если посмотреть старую раздачу, например, эту NekoRay / NekoBox 3.26 portable [Multi/Ru]То там на скринах в заголовке под Вин будет Neko Box, хотя стартовый файл будет называться neko ray.exe В общем, разраб всех запутал, и, возможно, запутался сам.
|
|
|
 |
|
|