Классический форум-трекер
canvas not supported
Нас вместе: 4 260 144


Устойчивый к блокировкам VPN с высоким уровнем приватности

JGSoft RegexBuddy 4.14.1 Repack [En]


 
 
RSS
Начать новую тему   Ответить на тему    Торрент-трекер NNM-Club -> ОС Windows -> Песочница ПО и сборок Windows
Автор Сообщение
Mr_Weegley ®
Uploader 500+
Стаж: 13 лет 3 мес.
Сообщений: 320
Ratio: 1184.613
Раздал: 808 TB
Поблагодарили: 8533
100%
Откуда: Севастополь
pirates.png
JGSoft RegexBuddy 4.14.1 [En]
Версия программы: 4.14.1
Официальный сайт: ссылка
Язык интерфейса: Английский

Лечение: не требуется (инсталлятор уже пролечен)

Системные требования:
Windows 7, 8, 8.1, 10, and 11


Описание:
RegexBuddy - это программное обеспечение, специально разработанное для работы с регулярными выражениями. Оно предоставляет удобный и интуитивно понятный интерфейс для создания, тестирования и отладки регулярных выражений, помогая пользователям быстро и эффективно достигать своих целей.
Основные функции RegexBuddy включают в себя автоматическую генерацию регулярных выражений на основе заданных критериев, визуальное представление регулярных выражений в виде диаграммы, а также мгновенный анализ и тестирование регулярных выражений на практике.
RegexBuddy обладает богатым набором инструментов для работы с регулярными выражениями, включая поддержку различных языков и синтаксисов, возможность сохранения и повторного использования регулярных выражений, а также интеграцию с другими приложениями и языками программирования.
С помощью RegexBuddy пользователи могут решать различные задачи, связанные с поиском, фильтрацией, заменой и анализом текста, такие как извлечение данных из текстовых файлов, валидация пользовательского ввода, обработка журналов и многое другое. RegexBuddy является незаменимым инструментом для всех, кто работает с регулярными выражениями и нуждается в быстрой и удобной их обработке.
В наличии есть отличный help, описывающий тонкости работы как самой программы, так и регулярных выражений.
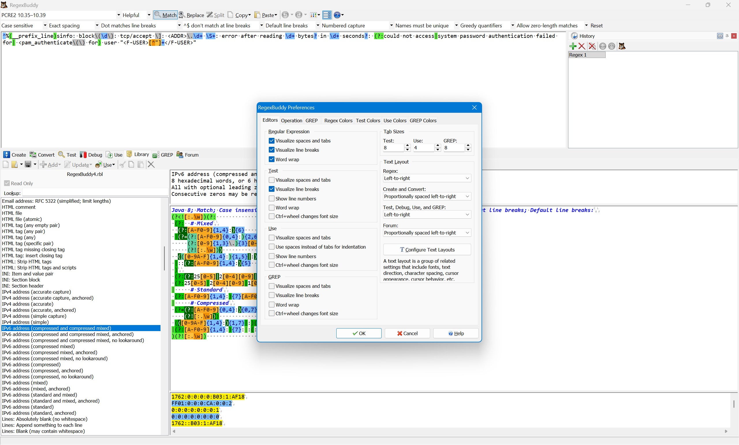
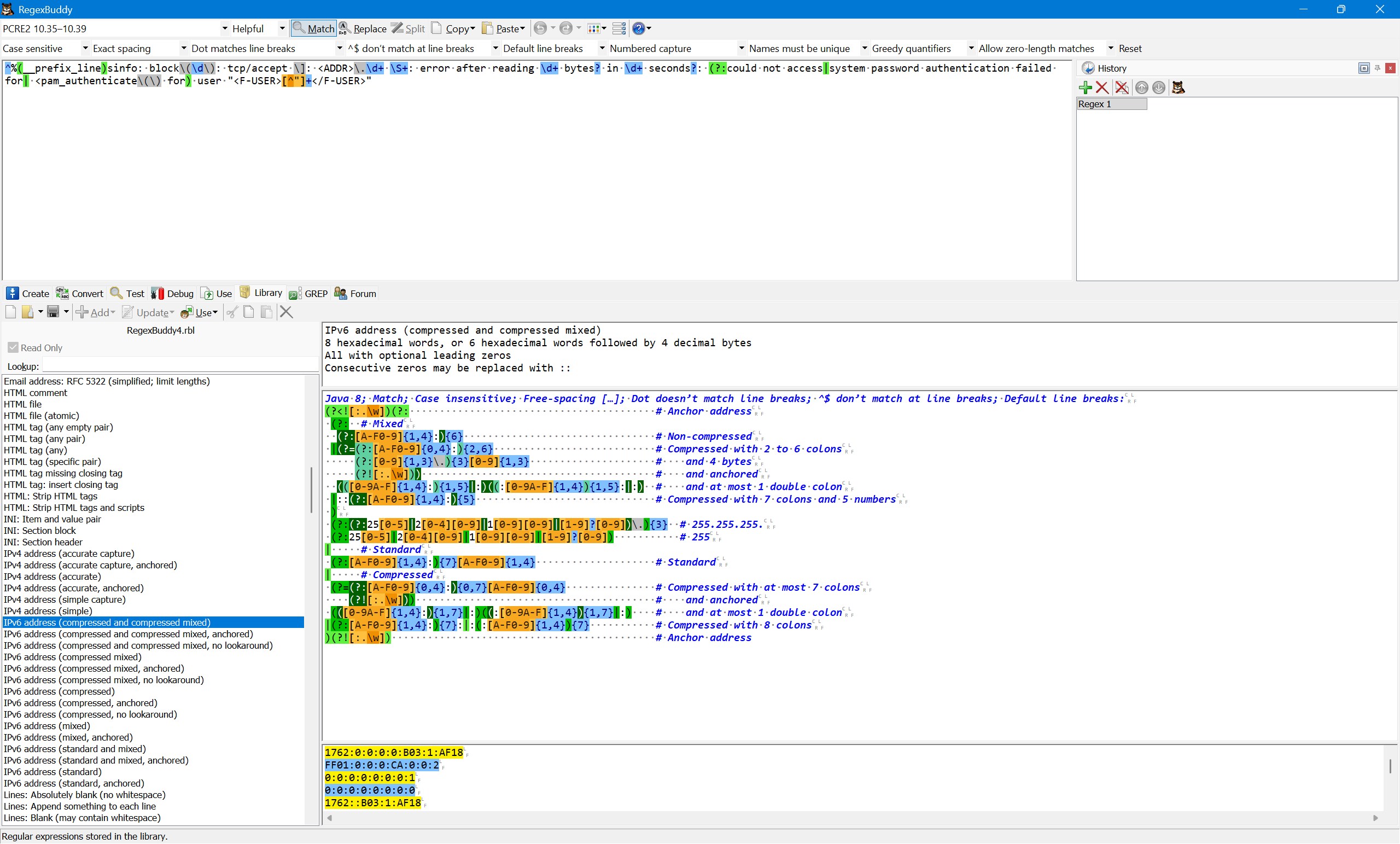
Скриншоты:


Время раздачи: 24/7 (минимум до появления первых 3-5 скачавших)
[NNMClub.to]_RegexBuddy 4.14.1 x64 [2023, ENG].torrent
 Торрент:   Зарегистрирован
 
Зарегистрируйтесь и скачайте торрент!
4.35 KB

Примагнититься
 Зарегистрирован:   25 Янв 2026 15:52:15
 Размер:   13.3 MB  (
 Рейтинг:   4.9 (Голосов: 16)
 Поблагодарили:   53
 Проверка:   Оформление проверено модератором 26 Янв 2026 07:39:48
А тут у нас рекламка...
Как cкачать  ·  Как раздать  ·  Правильно оформить  ·  Поднять ратио!  
Casper1313
Куратор Программ
Доброе привидение
Меценат

Online
Стаж: 14 лет 10 мес.
Сообщений: 17147
Ratio: 228.558
Поблагодарили: 162565
100%
Откуда: Потусторонний мир
turkey.gif
Mr_Weegley писал(а): Перейти к сообщению
(инсталлятор уже пролечен)

Чей репак?

_________________
Эффективное использование кнута существенно экономит пряники.
Ставить хорошие оценки пробовали? Попробуйте, может не все так плохо в этом мире? © NorthOn
Mr_Weegley ®
Uploader 500+
Стаж: 13 лет 3 мес.
Сообщений: 320
Ratio: 1184.613
Раздал: 808 TB
Поблагодарили: 8533
100%
Откуда: Севастополь
pirates.png
Casper1313 писал(а): Перейти к сообщению
Mr_Weegley писал(а): Перейти к сообщению
(инсталлятор уже пролечен)

Чей репак?

Не известно.

Найден на просторах интернета, проверен вирустоталами и достаточно долгим использованием.
Virustotal установщика
Virustotal архива установленного

_________________
Acer Predator Helios 18, Intel® Core™ i9-14900HX, GeForce RTX™ 4090, 64GB RAM

Мой сидбокс
Casper1313
Куратор Программ
Доброе привидение
Меценат

Online
Стаж: 14 лет 10 мес.
Сообщений: 17147
Ratio: 228.558
Поблагодарили: 162565
100%
Откуда: Потусторонний мир
turkey.gif
Mr_Weegley писал(а): Перейти к сообщению
Не известно.

Ок.

_________________
Эффективное использование кнута существенно экономит пряники.
Ставить хорошие оценки пробовали? Попробуйте, может не все так плохо в этом мире? © NorthOn
Топик был перенесен из форума Разработка ПО в форум Песочница ПО и сборок Windows

Причина переноса: В целевой подраздел.

Исправил релиз - напиши ЛС Casper1313, дав ссылку на релиз.
Если нет ответа 24 часа - нажми на кнопку "Обратить внимание модераторов".
Показать сообщения:   
Начать новую тему   Ответить на тему    Торрент-трекер NNM-Club -> ОС Windows -> Песочница ПО и сборок Windows Часовой пояс: GMT + 3
Страница 1 из 1