| Автор |
Сообщение |
Snake71 ®
Стаж: 16 лет 9 мес.
Сообщений: 102
Ratio: 34.858
Поблагодарили: 6177
100%
Откуда: Краснодарский край
|
Stop SMS Uni Boot v.2.7.24 [Русский и английский]
Название программы: Stop SMS Uni Boot Версия программы: v.2.7.24 Последняя Версия программы: v.2.7.24 Адрес официального сайта: windozaЯзык интерфейса: Русский и английский Лечение: не требуется Системные требования:Наличие компьютера, от 512 Мб оперативной памяти, CD\DVD привод\USB Описание:Stop SMS Uni Boot - Загрузочный диск, основанный на Windows 7 PE, включающий комплекс инструментов для восстановления системы после блокирования SMS баннером. Предназначен для борьбы с Trojan-Ransom.Win32 blocker, MBRLock и другими разновидностями блокираторов.Сборка имеет достаточное количество установленного софта для работы с разделами HDD, восстановления системы, утерянной информации , подключения к сети и для решения других проблем. boot.wim можно использовать в качестве модифицированного загрузчика Windows 7 х86 (или AIO).Основное отличие от оригинального - наличие дополнительных возможностей и утилит. Поддержка установки из под Windows ! = Paragon Hard Disk Manager 11 Server with Virtualization Add-on = Миниролик по удалению СМС баннера с помощью uVS = Установка разрешения экрана до начала загрузки = Gimagex (графическая оболочка для ImageX) = Acronis® True Image™ Home 2012 Plus Pack = Acronis® Disk Director™ Home Update 2 = Acronis® Disk Director™ Server 10 = HDD Low Level Format Tool 4.25 = Universal Virus Sniffer 3.75 + = Восстановление (только х86) = Active@ Password Changer = Acronis® Recovery Expert = Anti WinLocker CD 4.0.2 = Paragon Alignment Tool = Установка Windows 7 = Anti SMS v.2.5 + = Total Commander = PartitionGuru = Boot Builder = Opera 11.61 = ResHacker = PENetwork = Explorer++ = Ultra ISO = Avz 4.39 = Testdisk = Win Snap = WinMount = AkelPad = Bootice = Drivexp = Ghost32 = AIDA64 = DmDe Разделение меню на категории AIDA64 Extreme 2.50.2000 Anti WinLocker CD 4.0.4 PartitionGuru ResHacker WinMount Ghost32 DmDe 1. Вставляем флешку. 2.Открываем iso-образ в UltraISO (проверено на версии 9.5.3.2855). 3.Меню: Самозагрузка - Записать образ Жесткого диска 4.В открывшемся окне: Disk Drive - Выбираем нашу флешку , Метод записи - Выбираем USB-HDD 5.Жмем кнопку: Форматировать - FAT32 6.После завершения форматирования, жмем кнопку: Записать CRC32: 3AAF31A5 MD5: F069B0D9263679CCB3A46B154F7D0ECB SHA-1: 9BAB6FA2B96A5139523DCE0E8425F0A99DA66504
Время раздачи: До первых сидов
|
| [NNM-Club.ru]_Stop SMS Uni Boot v.2.7.24.iso.torrent |
Торрент: |
Зарегистрирован |
Скачать
|
| Зарегистрирован: |
25 Июл 2012 10:22:02 |
| Размер: |
303 MB () |
| Рейтинг: |
(Голосов: 91)
|
| Поблагодарили: |
241 |
| Проверка: |
Оформление проверено модератором 25 Июл 2012 10:44:41 |
|
Как cкачать · Как раздать · Правильно оформить · Поднять ратио!
|
|
|
|
 |
Antonon
Стаж: 17 лет 8 мес.
Сообщений: 421
Ratio: 5.052
Поблагодарили: 2260
3.64%
|
|
 |
MAIOR2207
Стаж: 16 лет 3 мес.
Сообщений: 136
Ratio: 3.05
0%
|
Где взять такую картинку на рабочем столе? |
|
|
 |
DemiurgAbba
Стаж: 15 лет 6 мес.
Сообщений: 288
Ratio: 4.844
Поблагодарили: 7335
100%
Откуда: OrskAngeles
|
извените шибко не разбираюсь во всем этом, но можно ли использовать данный диск как LiveCD перед загрузкой самой системы дабы убить вредоносы??? |
|
|
 |
mfeef
Стаж: 14 лет 8 мес.
Сообщений: 633
Ratio: 8.727
Поблагодарили: 1
100%
|
DemiurgAbba
Да именно для этого ведь и предназачен данный диск. |
|
|
 |
sergeypoison
Стаж: 15 лет 8 мес.
Сообщений: 80
Ratio: 1.182
2.8%
|
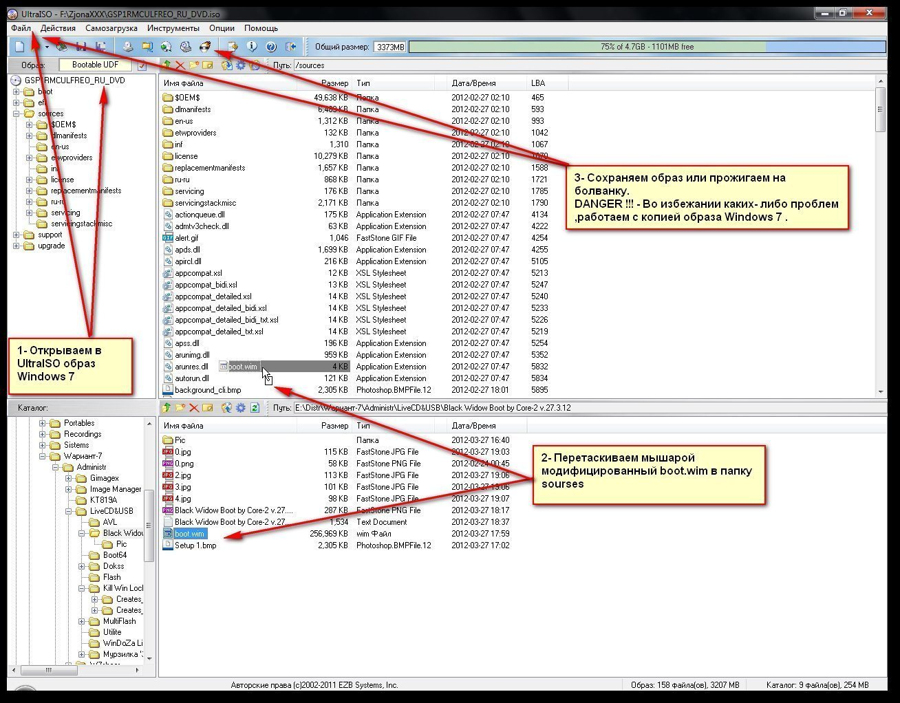
Чё та при добавлении в установочник windows 7 boot.wim в начале установки вылетает ошибка с приводом ( не возможно найти драйвер на ваш dvd-rom привод). Как бы исправить этот косяк? Со стандартным boot.wim установка идёт нормально. |
|
|
 |
Snake71 ®
Стаж: 16 лет 9 мес.
Сообщений: 102
Ratio: 34.858
Поблагодарили: 6177
100%
Откуда: Краснодарский край
|
sergeypoison писал(а):  | Чё та при добавлении в установочник windows 7 boot.wim в начале установки вылетает ошибка с приводом ( не возможно найти драйвер на ваш dvd-rom привод). Как бы исправить этот косяк? Со стандартным boot.wim установка идёт нормально. |
У меня все ок! Заменил в образе boot.wim, ошибок нет, вот скрины |
|
|
 |
antonvitaliy
Стаж: 15 лет 8 мес.
Сообщений: 758
Ratio: 5.499
Раздал: 11.01 TB
100%
Откуда: Восточная... Луганск
|
core-2 как вегда на высоте +1 в каком файле фоновый рисунок? |
_________________
Ryzen 7 7800x3D/MSI MPG X670E carbon wifi/Kingston FURY Beast Black AMD RGB_64Gb/EVGA 3080 Ti/nVME 1Tb Samsung 970 EVO Plus/SSD 1Tb Samsung 870 EVO/Phanteks AMP 850W/Windows 11 24H2 |
|
 |
Core-2
Стаж: 14 лет 8 мес.
Сообщений: 574
Ratio: 8.795
100%
Откуда: Hildesheim
|
|
 |
С1818
Стаж: 15 лет 4 мес.
Сообщений: 23
Ratio: 14.951
100%
Откуда: Севастополь
|
|
 |
lider777
Стаж: 15 лет 5 мес.
Сообщений: 46
Ratio: 10.258
100%
|
не совсем понятно с установкой винды!? На скринах вижу, что нужно выделить раздел для установки,но если уже есть предустановленная винда, то зачем еще одну ставить? Может это имеется ввиду загрузка небольшой операционной системы с диска? Если же ее ставить на какой то раздел, то после лечения своей винды надо удалить эту временно установленную? Разъясните пожалуйста. Также не ясно ко всем ли версиям Windows применим данный диск. |
|
|
 |
Core-2
Стаж: 14 лет 8 мес.
Сообщений: 574
Ratio: 8.795
100%
Откуда: Hildesheim
|
lider777 boot.wim можно использовать в качестве модифицированного загрузчика Windows 7 х86 (или AIO).Основное отличие от оригинального - наличие дополнительных возможностей и утилит. |
|
|
 |
aftermathx
Стаж: 16 лет 1 мес.
Сообщений: 1
Ratio: 0.874
100%
|
Спасибо огромное! Снес вымогателя мигом  после того как ни Каспер, ни Доктор ничего не обнаружили. |
|
|
 |
antonvitaliy
Стаж: 15 лет 8 мес.
Сообщений: 758
Ratio: 5.499
Раздал: 11.01 TB
100%
Откуда: Восточная... Луганск
|
Core-2надо не картинка, а как заменить на другую(типо где спрятана)  |
_________________
Ryzen 7 7800x3D/MSI MPG X670E carbon wifi/Kingston FURY Beast Black AMD RGB_64Gb/EVGA 3080 Ti/nVME 1Tb Samsung 970 EVO Plus/SSD 1Tb Samsung 870 EVO/Phanteks AMP 850W/Windows 11 24H2 |
|
 |
Core-2
Стаж: 14 лет 8 мес.
Сообщений: 574
Ratio: 8.795
100%
Откуда: Hildesheim
|
antonvitaliy Да по 100 раз отписываю,усталось уже. Windows\System32\setup.bmp sources\spwizimg.dll sources\background_cli.bmp awlcd.exe |
|
|
 |
|
|