Классический форум-трекер
canvas not supported
Нас вместе: 4 259 488


Устойчивый к блокировкам VPN с высоким уровнем приватности

Boot.wim (x86) на основе Win8* для Win7 + комплект автоустановки W7 от Smokie BlahBlah 2012.12.1 [Multi]


Страницы:  1, 2, 3  След. 
 
RSS
Начать новую тему   Ответить на тему    Торрент-трекер NNM-Club -> Архив торрентов -> Архив Программ
Автор Сообщение
SmokieBlahBlah ®
RG Soft
Стаж: 15 лет 7 мес.
Сообщений: 4027
Ratio: 7.977
Поблагодарили: 293975
100%
Откуда: Санкт-Петербург
russia.gif
Boot.wim (x86) на основе Win8* для Win7 + комплект автоустановки W7 от Smokie BlahBlah 2012.12.1 [Multi]
Название программы: Boot.wim (x86) на основе Win8* для Win7 + комплект автоустановки W7 от Smokie BlahBlah
Версия программы: 2012.12.1
Последняя Версия программы: 2012.12.1
Язык интерфейса: Multi
Лечение: не требуется
Системные требования:
- около 512мб (для x86) оперативной памяти (ОЗУ);
- возможность загрузки с компакт-диска или USB-носителя;
- образ установочного диска Windows 7;
- программа UltraISO (для вставки файлов в образ диска).

Описание:
WinPE на основе Windows 8 быстрее (где-то на 30-40%) распаковывает install.wim Windows 7 в отличие от "родного" загрузчика, и поэтому я решил сделать из неё загрузчик для Windows 7. В него входят различные программы для восстановления работы ОС, разметки диска и т.д.
Также в раздачу включен комплект для создания автоустановки Windows 7. Есть автоустановка драйверов после первого входа в систему (с помощью DriverPackSolution) и другие бонусы (читайте ниже, под спойлером).
CRC32: 32B877C6
MD5: 895C1CBCA98BA6562E4A3700D1DAAA29
SHA-1: 2C4C977483E3789B665880A4AC162349E8C70F53
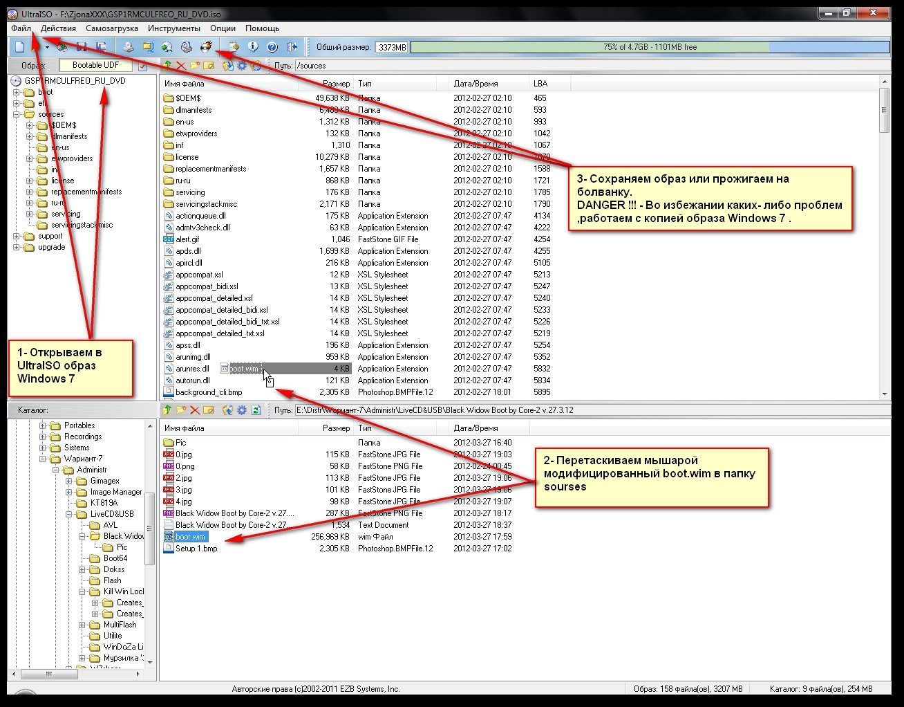
Откройте ваш образ установочного диска с помощью программы UltraISO. В папке sources удалите всё, кроме install.wim. Поверьте, в данном случае всё это лишнее. Перетащите в корень диска содержимое раздачи с согласием на замену.
- Автоматическая установка драйверов при первом входе в Windows. Гораздо быстрее, чем на этапе specialize как у CtrlSoft. Распаковываются только нужные драйвера.
- Огромный набор твиков в файле sources\$oem$+\$$\Setup\Scripts\tweaks.reg, который вы можете отредактировать под себя или удалить этот файл, если они вам не нужны
- Установка драйверов MassStorage на этапе specialize (перед последней перезагрузкой. во избежание 2 перезагрузок после установки таких драйверов)
- В c:\windows\activators распаковываются активаторы из sources\activators.exe и в пуск\все программы\активаторы windows и office (могут понадобиться при слёте активации) и создаются ярлыки для них: Windows Loader by Daz 2.1.7, Windows 7 Loader eXtreme Edition v3.503, miniKMS Activator Если активаторы не нужны - удалите файл sources\_activators.exe
Добавьте свои драйверпаки в Drivers\DPs\Vista-7-x64 и Drivers\DPs\Vista-7-x86 соответственно и проиндексируйте с помощью DriverPackSolution (запустите Drivers\DriverPackSolution.exe и вас попросят об индексации добавленных драйверпаков.)

Если вы не собираетесь использовать автоустановку драйверов, удалите папку Drivers и файл sources\$oem$+\$$\Setup\Scripts\_Drivers.cmd
Список основных программ:
Acronis Disk Director Home Update 2
Acronis Disk Director Server 10
Acronis True Image Home 2012 Plus Pack
Acronis Recovery Expert
Paragon Hard Disk Manager 12
Total Commander
AIDA64
AntiWinLockerLiveCD 4.0.6
Anti SMS Tool 3.0
Universal Virus Sniffer 3.76
Avz
Active@ Password Changer
Reset Windows Password
7-Zip 9.30
и другие...
Скриншоты:


Время раздачи: до первых сидов
[NNM-Club.ru]_bootwim W8 for W7 by SmokieBlahBlah v12.12.1.torrent
 Торрент: Платиновая раздача  Зарегистрирован
 
Скачать


 Зарегистрирован:   30 Ноя 2012 02:13:13
 Размер:   364 MB  (
 Рейтинг:   4.4 (Голосов: 126)
 Поблагодарили:   288
 Проверка:   Оформление проверено модератором 02 Дек 2012 10:26:32
Кошельки для поддержки автора: Сбербанк - 2202 2083 4960 0750
Как cкачать  ·  Как раздать  ·  Правильно оформить  ·  Поднять ратио!  
Straicker
Стаж: 15 лет 5 мес.
Сообщений: 1123
Ratio: 287.189
Раздал: 112 TB
Поблагодарили: 53872
100%
Откуда: Санкт-Петербург
nnm-club.gif

_________________
vasuta
Стаж: 15 лет 8 мес.
Сообщений: 126
Ratio: 39.46
Поблагодарили: 2103
100%
russia.gif
Расскажи как поставить твою сборку на лицензию Win7 Pro ?
SmokieBlahBlah ®
RG Soft
Стаж: 15 лет 7 мес.
Сообщений: 4027
Ratio: 7.977
Поблагодарили: 293975
100%
Откуда: Санкт-Петербург
russia.gif
Straicker
спасибо! в следующей версии поставлю. если буду делать на основе W8

vasuta
спойлер "процедура установки". там как раз об этом написано
Ale945
Стаж: 13 лет 9 мес.
Сообщений: 2047
Ratio: 24.025
100%
В списке файлов не могу найти образ. Или не предполагается делать загрузочный диск?
vasuta
Стаж: 15 лет 8 мес.
Сообщений: 126
Ratio: 39.46
Поблагодарили: 2103
100%
russia.gif
В раздаче обнаружен троян зачем тогда качать все файлы, если для установки нужен только один файл boot.wim ?
SmokieBlahBlah ®
RG Soft
Стаж: 15 лет 7 мес.
Сообщений: 4027
Ratio: 7.977
Поблагодарили: 293975
100%
Откуда: Санкт-Петербург
russia.gif
vasuta
сам писал эту программу и это не троян как бы полюбому)
Цитата:

зачем тогда качать все файлы, если для установки нужен только один файл boot.wim ?


кому-то может нужно остальное. а вы качайте только boot.wim. для этого и есть выбор файлов в торренте

Добавлено спустя 2 минуты 30 секунд:

а, вообще-то sources\setu8.exe обязателен. и bootmgr желателен для нормального отображения бутскрина
vasuta
Стаж: 15 лет 8 мес.
Сообщений: 126
Ratio: 39.46
Поблагодарили: 2103
100%
russia.gif
Попробуй объяснить разрабам антивира
SmokieBlahBlah ®
RG Soft
Стаж: 15 лет 7 мес.
Сообщений: 4027
Ratio: 7.977
Поблагодарили: 293975
100%
Откуда: Санкт-Петербург
russia.gif
vasuta
то есть 2 из 46 антивиров определили это как троян? не знаю че и сказать. бывают ошибки у 2 из 46 антивиров...)
skynet281978
Стаж: 16 лет 2 мес.
Сообщений: 203
Ratio: 1.849
100%
SmokieBlahBlah ® чтобы не возникали проблемы с антивирусами на вирустотал и вопросами по этому поводу от пользователей, скидывай в лаборатории свои програмки, и не будет не нужных вопросов и оправдываться за свой труд не будешь:
Avira
Kaspersky
Dr. web
Nod 32
Удачи.
Ale945
Стаж: 13 лет 9 мес.
Сообщений: 2047
Ratio: 24.025
100%
Все-таки объясните как это сделать "Откройте ваш образ установочного диска с помощью программы UltraISO"? Раздача не в образе, а в папке. Ели образ - это Boot.wim, то это просто архив. Как образ его не распознает ни UltraISO ни Nero.
ssp182
 
Стаж: 17 лет 10 мес.
Сообщений: 83
Ratio: 9.85
100%
Ale945 писал(а): Перейти к сообщению
Все-таки объясните как это сделать "Откройте ваш образ установочного диска с помощью программы UltraISO"? Раздача не в образе, а в папке. Ели образ - это Boot.wim, то это просто архив. Как образ его не распознает ни UltraISO ни Nero.


Тут всего лишь Boot.wim для Win 7. Тут нет самой винды. Открывать надо любой диск с Win 7, скачанный откуда либо.
Ale945
Стаж: 13 лет 9 мес.
Сообщений: 2047
Ratio: 24.025
100%
Спасибо за разъяснение. Меня смутило название - boot и скриншоты из UltraIso.
Demis
Стаж: 18 лет 8 мес.
Сообщений: 281
Ratio: 8.536
100%
Откуда: S-t Peterburg
russia.gif
У меня загрузочный образ на флэшке, так что поменял за пару секунд. На нетбуке ASUS EEE PC 1015B всё заработало на Ура, а на ББ (мамка ASUS P5Q Deluxe) начинается загрузка, пробегает до конца белая полоса внизу и на этом процесс заканчивается - ждал минут 15 - без толку.

_________________
Скупой платит дважды , русский юзер - никогда !
SmokieBlahBlah ®
RG Soft
Стаж: 15 лет 7 мес.
Сообщений: 4027
Ratio: 7.977
Поблагодарили: 293975
100%
Откуда: Санкт-Петербург
russia.gif
Demis
bootmgr заменяли тем, что из раздачи? если да, то верните старый bootmgr
ну а если нет, то конечно же замените тем, что из раздачи
Показать сообщения:   
Начать новую тему   Ответить на тему    Торрент-трекер NNM-Club -> Архив торрентов -> Архив Программ Часовой пояс: GMT + 3
Страницы:  1, 2, 3  След.
Страница 1 из 3